View Issue Details

IDProjectCategoryView StatusLast Update
0000882ГРАНИТGeneralpublic2020-02-28 18:08
Reporterruslan Assigned Tobarry  
PrioritynormalSeveritymajorReproducibilityrandom
Status resolvedResolutionfixed 
Summary0000882: -Раздел Отчетные формы - назначение прав по пользователям- Постоянные глюки отображения
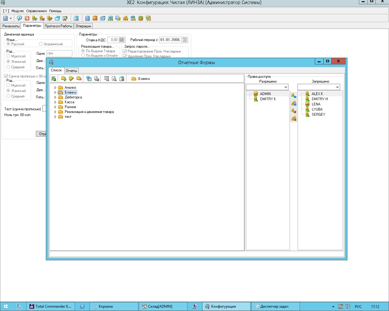
DescriptionТе проблемы которые я наблюдал:
1. При назначении прав по разным предприятиям одним и тем же пользователям постоянно наблюдается проблема - одним пользователям назначили права в одном предприятии - в другом их права на те же объекты - слетели.
2. При добавлении отчета через функция Добавить из файла - Все пользователе отображаются в обоих колонках - запрещен доступ и разрешен.
3. В колонке запрещен доступ - отображаются НЕ ВСЕ ПОЛЬЗОВАТЕЛИ у которых нет доступа к объекту, т.е. часть пользователей попадает в категорию "призраков" - по ним нет доступа, НО назначить его нельзя - их нет и в другой колонке Доступ запрещен.
4. Разные отображения в разных модулях - смотри картинку это модуль Склад и Конфигурация
TagsNo tags attached.

Activities

ruslan

2015-10-28 19:18

manager  

Безымянный.JPG (188,997 bytes)   
Безымянный.JPG (188,997 bytes)   

ruslan

2015-10-28 19:19

manager  

Безымянный1.JPG (174,542 bytes)   
Безымянный1.JPG (174,542 bytes)   

barry

2016-02-11 09:40

administrator   ~0002280

По 2 - у меня например нормально.
Может в конкретном случае с базой что-то не то.
В общем много общих слов, нужно работать по конкретным воспроизводимым примерам / данным.

ruslan

2016-02-11 09:47

manager   ~0002281

Тебе будет достаточно подключения по Teamviewer с ibe, чтоб разобраться с проблемой? Активно работает с таким вариантом отчетов в многопольовательском режиме с разными предприятиями только один клиент, базу он не даст.

barry

2020-02-28 18:08

administrator   ~0004322

stor32.zip
admn32.zip
mebl_ib5.zip

Issue History

Date Modified Username Field Change
2015-10-28 19:18 ruslan New Issue
2015-10-28 19:18 ruslan File Added: Безымянный.JPG
2015-10-28 19:19 ruslan File Added: Безымянный1.JPG
2016-02-11 09:40 barry Note Added: 0002280
2016-02-11 09:40 barry Assigned To => barry
2016-02-11 09:40 barry Status new => feedback
2016-02-11 09:47 ruslan Note Added: 0002281
2016-02-11 09:47 ruslan Status feedback => assigned
2020-02-28 08:59 barry Status assigned => acknowledged
2020-02-28 18:08 barry Status acknowledged => resolved
2020-02-28 18:08 barry Resolution open => fixed
2020-02-28 18:08 barry Note Added: 0004322